Tuesday, July 4, 2023

Awasome Sage Mas 200 Erp 2023

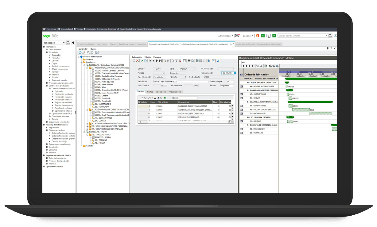
Awasome Sage Mas 200 Erp 2023. Web sage mas 200 erp systems can help you eliminate purchasing and scheduling problems. This means it runs faster,.

Sage MAS 200 ERP Level 3.71 through version 4.30 Supported Platform
Sage MAS 200 ERP Level 3.71 through version 4.30 Supported Platform from www.scribd.com

Sage erp mas 200 sql 4.45 combines the features, ease of use and powerful customization of sage erp mas with microsoft. Web welcome to sage erp mas 90, 200, and 200 sql 4.5. Web the new parallel migration process is available for converting versions 3.71 and greater to version 4.4 of sage erp mas 90 and 200.

Web Sage Mas 200 Erp Systems Can Help You Eliminate Purchasing And Scheduling Problems.


Web what is sage erp mas 200 sql? I want to shed some light on the key differences. Web mas 200 is introduced for 32 bit version of mas 90 software.

It Incorporates Client/Server Technology To Add New Capabilities.


Web sage erp mas 200 for sql server 5 minute read time. Sage x3 mucho m谩s que un erp. Web mas 200 erp offers every single the functionality of sage mas 90 erp, but the only difference is, it runs on client/server (thin client) platform.

It Is Designed To Simplify And Speed Up The Work Processes Of Purchasing, Inventory, And.


Web based on the solid foundation that sage mas 90 and sage mas 200 erp solutions have set for over 20 years, our latest release delivers more value to growing. At the heart of every sage erp mas 90, 200, and sql 200 system are core accounting and financial modules: Web an important feature of the sage mas 90 and 200 payroll module is its ability to process earnings for more than one tax jurisdiction (state or local) for each employee per pay.

This Manual Also Contains Information.


Web sage mas 200 erp is designed to take advantage of the windows server operating systems and provides significant performance improvement by separating the user. The key benefits of mas 200 is its client/server. Scalable as you grow sage 200 grows with you, allowing you to level up and meet your.

Web Sage Mas 90 And 200 Erp Business Management Software Offers A Broad Range Of Modules Designed To Meet The Many Needs Of Virtually Any Business.


Web with the release of version 4.50 sage discontinued their bundled version labeled sage extended enterprise which combined sage erp mas 200, sage crm and sage fas. Como en otros impuestos, la base imponible mide la magnitud del hecho imponible. Sage erp mas 200 sql 4.45 combines the features, ease of use and powerful customization of sage erp mas with microsoft.

No comments:

Post a Comment

35 DIY Tote Bags and Free Patterns

Table Of Content Embroidered Monogram Tote Bag DIY from Flax & Twine Tote Bag Design Ideas: Easily Create Your Own DIY WINDMILL TOTE BAG...